
PLC programozás
Vállaljuk kisebb projektek PLC programozását, illetve távoli eléréssel programozói támogatását.
Részletek
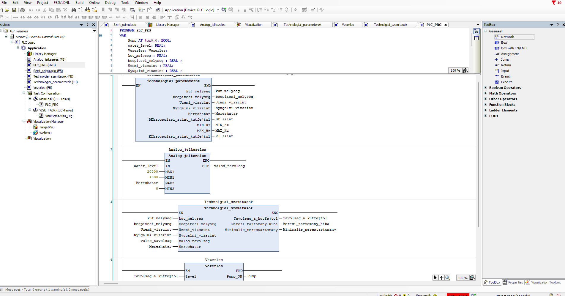
Legyen szó akár kút vezérlésről, kerti vízmű, automata öntözőrendszer, vízügyi műtárgyakról, vagy akár konvejoron történő vonalkód (vagy egyéb kamerás) ellenőrzésről, keressen minket bizalommal.
Preferált vezérlők:
Kinco, Wago, Siemens Logo, Siemens S7-1200
Partnereink segítségével biztosan megtaláljuk a legmegfelelőbb vezérlőt a feladatra!
Jelenleg ez a szolgáltatás nem elérhető.

Illusztrációk
(Az illusztrációk csak egyszerű programozási megoldások, melyek a videóinkban szolgáltak példaként)



